Verwenden mehrerer Schlüsselfelder

In zwei unterschiedlichen Situationen müssen Sie unter Umständen mehrere gemeinsame Schlüsselfelder verwenden, um Tabellen korrekt zu verbinden oder zusammenzuführen:

Verwenden Sie... ...in folgender Situation: Beispiel
Mehrere Schlüsselfelder in Kombination Die Werte in einem einzelnen gemeinsamen Schlüsselfeld sind nicht eindeutig genug, um zwei Tabellen korrekt zusammenzuführen oder zu verbinden. Um die beiden Tabellen korrekt zu verbinden oder zusammenzuführen, müssen Sie sowohl das Feld „Lieferanten-ID“ als auch „Standort“ verwenden.
mehrere Schlüsselfelder isoliert Die Werte, die erforderlich sind, um zwei Tabellen zusammenzuführen oder zu verbinden, werden zwischen zwei (oder mehr) Schlüsselfeldern in einer der Tabellen aufgeteilt, die zusammengeführt oder verbunden werden sollen. Sie verbinden oder führen Tabellen nach Namen zusammen. Die primäre oder übergeordnete Tabelle enthält ein einzelnes Feld „Name“. Namen können aber in jedem der beiden Felder innerhalb der sekundären oder untergeordneten Tabelle auftauchen.

Verwenden mehrerer Schlüsselfelder in Kombination

Wenn die Werte in einem einzelnen gemeinsamen Schlüsselfeld nicht eindeutig genug sind, um zwei Tabellen korrekt zusammenzuführen oder zu verbinden, müssen Sie mehrere gemeinsame Schlüsselfelder kombiniert verwenden.

Beispiel

Sie möchten zwei Tabellen mit dem gemeinsamen Schlüsselfeld Lieferantennr zusammenführen oder verbinden. Einige Lieferanten verfügen jedoch über mehrere Standorte und nur eine Lieferantennummer.

In diesem Beispiel verfügt Lieferant A4538 über Standorte in Vancouver, Richmond und Coquitlam.

Einzelnes Schlüsselfeld

Wenn Sie Tabellen nur mithilfe der Lieferantennr zusammenführen oder verbinden, werden sekundäre oder untergeordnete Tabellendatensätze, die andere als den ersten aufgelisteten Standort des Lieferanten verwenden, nicht in die zusammengeführte Tabelle (bei einer n:1-Zusammenführung) oder die verbundene Tabelle einbezogen, und Standorte werden zwischen Tabellen falsch abgeglichen.

Mehrere Schlüsselfelder in Kombination

Um alle Lieferantenstandorte zu erfassen und einen korrekten Standortabgleich sicherzustellen, müssen Sie sowohl die Lieferantennr als auch die Standortfelder als Schlüsselfelder in beiden Tabellen verwenden. Bei einer Kombinierung ergeben die Werte in jedem Feld einen einzelnen eindeutigen Wert, der verwendet werden kann, um Datensätze zwischen den zwei Tabellen zuverlässig abzugleichen.

Festlegen mehrerer Schlüsselfelder in Kombination beim Zusammenführen von Tabellen

Bei der Zusammenführung von Tabellen können Sie eine dieser Methoden zur Festlegung mehrerer Schlüsselfelder in Kombination verwenden:

  • Wählen Sie mehrere Schlüsselfelder im Dialogfeld Zusammenführen aus.
  • Erstellen Sie in jeder Tabelle ein Kalkulationsfeld, das zwei oder mehr Schlüsselfelder verkettet (zusammenfügt), und führen Sie die Tabellen mithilfe der Kalkulationsfelder zusammen. Weitere Informationen finden Sie unter Schlüsselfelder verketten.

Mehrere Schlüsselfelder im Dialogfeld Zusammenführen auswählen

Wenn Sie mehrere Schlüsselfelder für jede Tabelle im Dialogfeld Zusammenführen auswählen, gelten die folgenden Bedingungen:

Datenstruktur Anforderungen an die Datenstruktur und das Datenformat, die bei Verwendung eines Schlüsselfelds gelten, gelten auch bei Verwendung mehrerer Schlüsselfelder für die korrespondierenden Schlüsselfelder in jeder Tabelle. Weitere Informationen finden Sie unter Voraussetzungen bezüglich Datenstruktur und Datenformat.
Datentyp Innerhalb einer Tabelle können die mehrfachen Schlüsselfelder verschiedene Datentypen aufweisen – zum Beispiel, Vorname, Nachname und Geburtsdatum.
Sortierreihenfolge Die Auswahl von mehr als einem Schlüsselfeld erstellt eine verschachtelte Sortierfolge in der ausgegebenen Tabelle, sofern Sie die Primärtabelle während der Zusammenführung vorsortieren. Die Reihenfolge, in der Sie die Schlüsselfelder auswählen, gibt die Priorität der verschachtelten Sortierfolge vor.

Festlegen mehrerer Schlüsselfelder in Kombination beim Verbinden von Tabellen

Beim Verbinden von Tabellen können Sie eine dieser Methoden zur Festlegung mehrerer Schlüsselfelder in Kombination verwenden:

  • Erstellen Sie in jeder Tabelle ein Kalkulationsfeld, das zwei oder mehr Schlüsselfelder verkettet (zusammenfügt), und verbinden Sie die Tabellen mithilfe der Kalkulationsfelder. Weitere Informationen finden Sie unter Schlüsselfelder verketten.
  • Definieren Sie in jeder Tabelle ein neues Feld, das ausreichend lang ist, um die Daten in den mehrfachen Schlüsselfeldern einzubeziehen, und verbinden Sie die Tabellen mithilfe des neuen Feldes. Weitere Informationen finden Sie unter Physisches Feld definieren.

Hinweis

Wenn Sie Tabellen verbinden, können Sie im Gegensatz zur Zusammenführung nur ein Schlüsselfeld pro Tabellenpaar auswählen, Sie müssen also eine der oben genannten Methoden verwenden, um mehrere Schlüsselfelder in Kombination zu verwenden:

Ein neues Feld definieren, um die Daten in mehrfachen Schlüsselfeldern einzubeziehen

Wenn Sie ein neues Feld definieren, um die Daten in mehrfachen Schlüsselfeldern einzubeziehen, gelten die folgenden Bedingungen:

Datenstruktur Anforderungen an die Datenstruktur und das Datenformat, die bei Verwendung eines Schlüsselfelds gelten, gelten auch für neu erstellte Felder, die mehrere Schlüsselfelder einbeziehen. Weitere Informationen finden Sie unter Voraussetzungen bezüglich Datenstruktur und Datenformat.
Feldnähe Diese Methode funktioniert nur, wenn die mehrfachen Schlüsselfelder in jeder Tabelle angrenzend sind. Felder können durch feldweises Extrahieren in eine neue Tabelle und Auswahl der Felder für die Extrahierung in der erforderlichen Reihenfolge in angrenzende Felder verwandelt werden.
Datentyp

Neue Felder, die mehrere Schlüsselfelder umfassen, können jeden Datentyp aufweisen, der von den Quelldaten unterstützt wird.

Wenn die mehrfachen Schlüsselfelder unterschiedliche Datentypen aufweisen, können Sie das neue Feld erstellen, indem Sie diese als ein Zeichenfeld einbeziehen, da Sie sie nur zum Verbinden von Tabellen verwenden.

Isoliertes Verwenden mehrerer Schlüsselfelder

Wenn die für die ordnungsgemäße Zusammenführung oder Beziehung zweier Tabellen benötigten Werte in zwei (oder mehr) Schlüsselfeldern einer der zusammenzuführenden oder zu verbindenden Tabellen enthalten sind, müssen Sie diese Schlüsselfelder isoliert verwenden.

Für jedes der vielfachen Schlüsselfelder führen Sie eine separate Zusammenführungsoperation durch oder erstellen eine separate Beziehungszuordnung, in einem Vorgang, der ein vereinheitlichtes Endresultat mit der gesamten Datenmenge erzielt.

Wenn Sie beim Zusammenführen oder Verbinden von Tabellen nur eines der Schlüsselfelder in den Tabellen mit mehreren Schlüsselfeldern verwenden, sind die resultierenden Daten unvollständig.

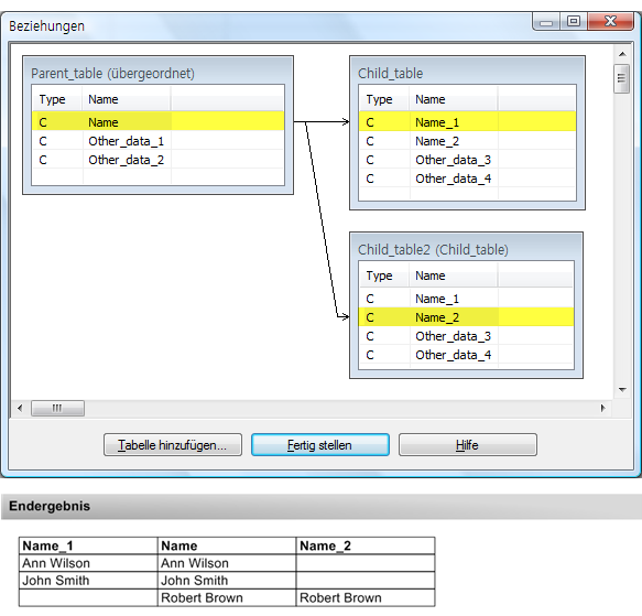
Beispiel 1: Zwei Schlüsselfelder in der sekundären oder untergeordneten Tabelle

Sie möchten Namen verwenden, um zwei Tabellen zusammenzuführen oder zu verbinden. Die primäre oder übergeordnete Tabelle enthält das Feld Name. Die sekundäre oder untergeordnete Tabelle enthält jedoch zwei unterschiedliche Namensfelder – Name_1 und Name_2. Übereinstimmende Namen in der sekundären oder untergeordneten Tabelle könnten in jedem der zwei Namensfelder erscheinen.

Zusammenführen von Tabellen

Um alle möglichen Übereinstimmungen zwischen Namen zu erfassen, müssen Sie zwei aufeinanderfolgende Zusammenführungen durchführen, wobei jede Zusammenführung nur eines der Schlüsselfelder in der Sekundärtabelle verwendet. Verwenden Sie die Ausgabetabelle der ersten Zusammenführung als Primärtabelle in der zweiten Zusammenführung.

Bei jeder Zusammenführung müssen Sie den Zusammenführungstyp auswählen, der übereinstimmende und nicht übereinstimmende Primärdatensätze enthält (d.h. alle Primärdatensätze). Dadurch gehen die nicht abgeglichenen Primärdatensätze zu keinem Zeitpunkt des Vorgangs verloren.

Hinweis

Die folgenden Abbildungen veranschaulichen nur die Schlüsselfelder in den Tabellen, die zusammengeführt werden. In der Regel enthalten Tabellen auch andere Daten in Nicht-Schlüsselfeldern.

Verbinden von Tabellen

Um alle möglichen Übereinstimmungen zwischen Namen zu erfassen, fügen Sie eine zusätzliche Instanz der untergeordneten Tabelle für jede zusätzliche Beziehung zwischen dem Schlüsselfeld der übergeordneten Tabelle und dem Schlüsselfeld der untergeordneten Tabelle hinzu.

Sie fügen weitere Instanzen der untergeordneten Tabelle hinzu, indem Sie auf die Schaltfläche Tabelle hinzufügen im Dialogfeld Beziehungen klicken und die entsprechende Tabelle auswählen.

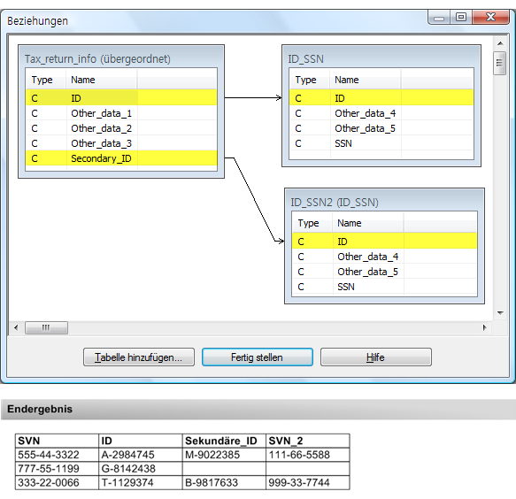
Beispiel 2: Zwei Schlüsselfelder in der primären oder übergeordneten Tabelle

Sie möchten eine Steuerübermittlerkennung verwenden, um zwei Tabellen zusammenzuführen oder zu verbinden. Die primäre oder übergeordnete Tabelle beinhaltet Steuererklärungsinformationen und die sekundäre oder untergeordnete Tabelle ordnet die Steuerübermittlerkennung der Sozialversicherungsnummer zu.

Die primäre oder übergeordnete Tabelle enthält das Feld ID mit den ID-Nummern der Haupt-Steuererklärer und das Feld Sekundäre_ID die ID-Nummern der sekundären Steuererklärer (Gatte/Gattin), falls zutreffend. Die sekundäre oder untergeordnete Tabelle enthält ein ID-Feld mit ID-Nummern für jede Person. Sie können zusammengeführte oder verbundene Daten erzeugen, die Sozialversicherungsnummern sowohl dem Haupt- als auch dem sekundären Steuererklärer zuordnen.

Zusammenführen von Tabellen

Um beiden Personen der Steuererklärung die Sozialversicherungsnummern zuzuordnen, müssen Sie zwei aufeinanderfolgende Zusammenführungen durchführen, wobei jede Zusammenführung nur eines der Schlüsselfelder in der Primärtabelle verwendet. Verwenden Sie die Ausgabetabelle der ersten Zusammenführung als Primärtabelle in der zweiten Zusammenführung.

Bei jeder Zusammenführung müssen Sie den Zusammenführungstyp auswählen, der übereinstimmende und nicht übereinstimmende Primärdatensätze enthält (d.h. alle Primärdatensätze). Dadurch gehen die nicht abgeglichenen Primärdatensätze zu keinem Zeitpunkt des Vorgangs verloren.

Hinweis

Die folgenden Abbildungen veranschaulichen nur die Schlüsselfelder in den Tabellen, die zusammengeführt werden. In der Regel enthalten Tabellen auch andere Daten in Nicht-Schlüsselfeldern.

Verbinden von Tabellen

Um beiden Personen der Steuererklärung die Sozialversicherungsnummern zuzuordnen, fügen Sie eine zusätzliche Instanz der untergeordneten Tabelle für die Beziehung zwischen dem zweiten Schlüsselfeld der übergeordneten Tabelle und dem Schlüsselfeld der untergeordneten Tabelle hinzu.

Sie fügen weitere Instanzen der untergeordneten Tabelle hinzu, indem Sie auf die Schaltfläche Tabelle hinzufügen im Dialogfeld Beziehungen klicken und die entsprechende Tabelle auswählen.